Bitty Engine is an itty bitty game engine, with built-in editors, programmable in Lua.

Sign in to add this item to your wishlist, follow it, or mark it as ignored

Download Bitty Engine Demo

Buy Bitty Engine

SPECIAL PROMOTION! Offer ends January 19

-45%
$14.99
$8.24

Buy PRODUCTIVITY BUNDLE (?)

Includes 4 items: The Legend of Pomodoro, Bitty Engine, BASIC8, GB BASIC - Desktop Builder

-10%
-15%
$51.26
$43.62

Buy ALL BY TONY BUNDLE (?)

Includes 7 items: The Legend of Pomodoro, Bitty Engine, BASIC8, Crapht Box, Hyper Dungeon Crawler, Hyper Bullet, GB BASIC - Desktop Builder

-10%
-12%
$64.74
$57.09
 

Redistribute

Bitty Engine helps you to make standalone binaries for Windows, MacOS, Linux and HTML (WebAssembly). It is redistributable for both non-commercial and commercial use without extra fee, your project is totally yours.

About This Software


Bitty Engine is a cross-platform itty bitty Game Engine. The full featured engine is programmable in Lua and integrated with built-in editors. It keeps the nature of both engine's productivity, and fantasy computer/console's ease to iterate. It boosts your commercial/non-commercial projects, prototypes, game jams, or just thought experiments.

Why Bitty Engine?


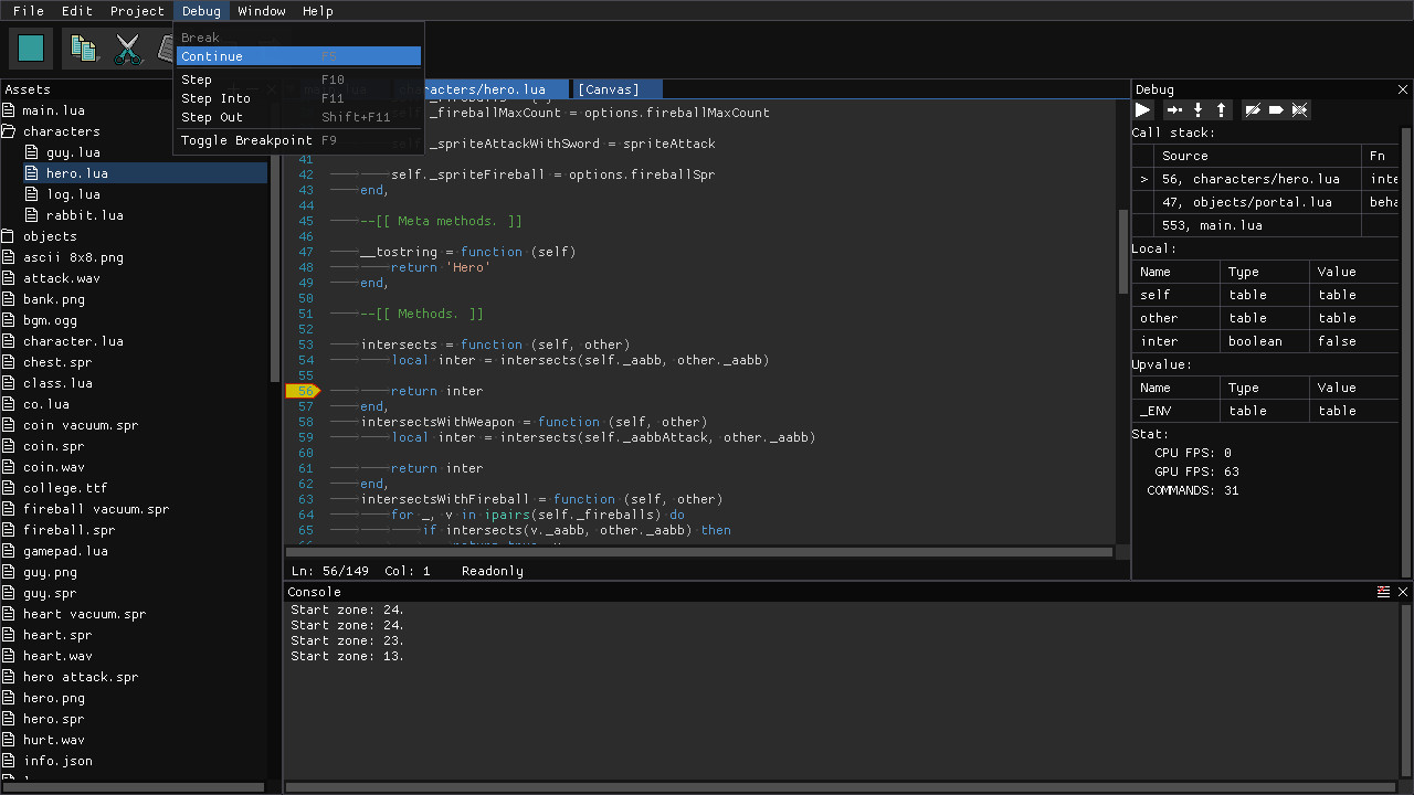
Bitty Engine has everything built-in for coding, graphics composing, etc; it has a full featured debugger for breakpoint, variable inspecting, stepping, and call-stack traversing; it offers a set of well-designed API with full documentation; it builds fast binaries with code and asset obfuscating, moreover its package size is small (around 10MB with empty project, other engine outputs more than 10 times bigger).

It is supposed to be your ultimate 2D game creating software.

Features

  • Programmable in Lua, an easy to learn and widely used programming language
  • Debugger with scope inspector, breakpoint support and stepping
  • Easy to use API for resources, graphics, input, audio, and more other facilities
  • Built-in libraries for File, File System, Archive, JSON, Network, Physics, etc.
  • Dozens of various example projects
  • Handy tools for editing sprite, map, image, text, JSON, etc.
  • Project can be exported into standalone binary

Specs

  • Display: configurable resolution
  • Code: Lua, supports multiple source files
  • Image: either true-color (PNG, JPG, BMP, TGA) or paletted, up to 1024x1024 pixels per file
  • Palette: 256 colors with transparency support
  • Sprite: up to 1024x1024 pixels per frame, up to 1024 frames per sprite
  • Map: up to 4096x4096 tiles per page
  • Font: supports Bitmap and TrueType
  • Audio: 1 BGM channel, 4 SFX channels; supports MP3, OGG, WAV, etc.
  • Gamepad: 6 buttons for each pad (D-Pad + A/B), up to 2 players
  • Keyboard and mouse: supported

System Requirements

Windows
macOS
SteamOS + Linux
    Minimum:
    • OS *: Windows 7 or later (32/64bit)
    • Processor: 1.5GHz
    • Memory: 512 MB RAM
    • Graphics: Intel HD
    • Storage: 150 MB available space
* Starting January 1st, 2024, the Steam Client will only support Windows 10 and later versions.
    Minimum:
    • OS: MacOS 10.13 or later (64bit)
    • Processor: 1.5GHz
    • Memory: 512 MB RAM
    • Graphics: Intel HD
    • Storage: 150 MB available space
    • Additional Notes: For Intel-based CPU
    Minimum:
    • OS: Ubuntu 14 or later (32/64bit)
    • Processor: 1.5GHz
    • Memory: 512 MB RAM
    • Graphics: Intel HD
    • Storage: 150 MB available space

Customer reviews for Bitty Engine About user reviews Your preferences

Overall Reviews:
Positive (24 reviews)






To view reviews within a date range, please click and drag a selection on a graph above or click on a specific bar.




Filter reviews by the user's playtime when the review was written:



No minimum to No maximum

Show reviews in selected display order





Learn More
Filters
Excluding Off-topic Review Activity
Playtime:
Played Mostly on Steam Deck
There are no more reviews that match the filters set above
Adjust the filters above to see other reviews
Loading reviews...