Bitty Engine is an itty bitty game engine, with built-in editors, programmable in Lua.

Kirjautumalla sisään voit lisätä tämän tuotteen toivelistallesi, seurata sitä tai merkitä sen ohitetuksi

Lataa Bitty Engine Demo

Osta Bitty Engine

Osta PRODUCTIVITY PAKETTI (?)

Sisältää 4 tuotetta: The Legend of Pomodoro, Bitty Engine, BASIC8, GB BASIC - Desktop Builder

-10%
$51.26
 

Redistribute

Bitty Engine helps you to make standalone binaries for Windows, MacOS, Linux and HTML (WebAssembly). It is redistributable for both non-commercial and commercial use without extra fee, your project is totally yours.

Tietoa ohjelmistosta


Bitty Engine is a cross-platform itty bitty Game Engine. The full featured engine is programmable in Lua and integrated with built-in editors. It keeps the nature of both engine's productivity, and fantasy computer/console's ease to iterate. It boosts your commercial/non-commercial projects, prototypes, game jams, or just thought experiments.

Why Bitty Engine?


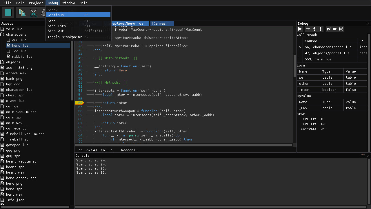
Bitty Engine has everything built-in for coding, graphics composing, etc; it has a full featured debugger for breakpoint, variable inspecting, stepping, and call-stack traversing; it offers a set of well-designed API with full documentation; it builds fast binaries with code and asset obfuscating, moreover its package size is small (around 10MB with empty project, other engine outputs more than 10 times bigger).

It is supposed to be your ultimate 2D game creating software.

Features

  • Programmable in Lua, an easy to learn and widely used programming language
  • Debugger with scope inspector, breakpoint support and stepping
  • Easy to use API for resources, graphics, input, audio, and more other facilities
  • Built-in libraries for File, File System, Archive, JSON, Network, Physics, etc.
  • Dozens of various example projects
  • Handy tools for editing sprite, map, image, text, JSON, etc.
  • Project can be exported into standalone binary

Specs

  • Display: configurable resolution
  • Code: Lua, supports multiple source files
  • Image: either true-color (PNG, JPG, BMP, TGA) or paletted, up to 1024x1024 pixels per file
  • Palette: 256 colors with transparency support
  • Sprite: up to 1024x1024 pixels per frame, up to 1024 frames per sprite
  • Map: up to 4096x4096 tiles per page
  • Font: supports Bitmap and TrueType
  • Audio: 1 BGM channel, 4 SFX channels; supports MP3, OGG, WAV, etc.
  • Gamepad: 6 buttons for each pad (D-Pad + A/B), up to 2 players
  • Keyboard and mouse: supported

Järjestelmävaatimukset

Windows
macOS
SteamOS + Linux
    Vähintään:
    • Käyttöjärjestelmä *: Windows 7 or later (32/64bit)
    • Suoritin: 1.5GHz
    • Muisti: 512 MB RAM
    • Grafiikka: Intel HD
    • Tallennus: 200 MB kiintolevytilaa
* 1.1.24 alkaen Steam-asiakasohjelma tukee vain Windows 10:tä ja uudempia versioita.
    Vähintään:
    • Käyttöjärjestelmä: MacOS 10.13 or later (64bit)
    • Suoritin: 1.5GHz
    • Muisti: 512 MB RAM
    • Grafiikka: Intel HD
    • Tallennus: 200 MB kiintolevytilaa
    • Lisätietoja: For Intel-based CPU
    Vähintään:
    • Käyttöjärjestelmä: Ubuntu 14 or later (32/64bit)
    • Suoritin: 1.5GHz
    • Muisti: 512 MB RAM
    • Grafiikka: Intel HD
    • Tallennus: 200 MB kiintolevytilaa

Sovelluksen Bitty Engine arvostelut Tietoa käyttäjäarvosteluista Asetukset

Kaikki arvostelut:
Myönteinen (24 arvostelua)






Nähdäksesi arvostelut tietyltä aikaväliltä, klikkaa ja maalaa valinta yllä olevassa kaaviossa tai valitse haluamasi palkki.




Suodata arvostelut käyttäjän peliajan perusteella sillä hetkellä kun arvostelu on kirjoitettu:



Ei alarajaa / Ei ylärajaa

Näytä arvostelut valitussa järjestyksessä





Lisätietoja
Suodattimet
Epäolennaiset arvostelut suljetaan pois arvostelupisteistä
Peliaika:
Pelattu enimmäkseen Steam Deckillä
Ei löytynyt enempää arvosteluja, jotka vastaavat määritettyjä suodattimia
Muuta yllä olevia suodattimia nähdäksesi muita arvosteluja
Ladataan arvosteluja