APMcounter & Crosshair is a lightweight overlay tool for gamers and streamers. Track real-time APM, visualize input activity, and customize your crosshair for any game. Zero lag, zero hooks — just precision and performance.
Tags

Sign in to add this item to your wishlist, follow it, or mark it as ignored

Buy APMcounter & Crosshair

 

About This Software

APMcounter & Crosshair

Dominate your game. Track every move. Aim with precision.

APMcounter & Crosshair is a powerful, lightweight desktop tool designed for competitive gamers and streamers who demand high-performance feedback and zero-lag overlays.

Whether you're training for esports or fine-tuning your aim, APMcounter helps you improve your mechanical skill and reaction time in any game — without ever getting in your way.

FEATURES:

Real-Time APM Tracker
See your actions per minute (APM) in real time — keyboard, mouse, and scroll events are logged, visualized, and counted precisely.

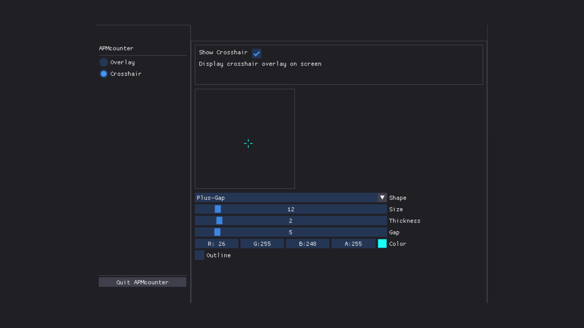
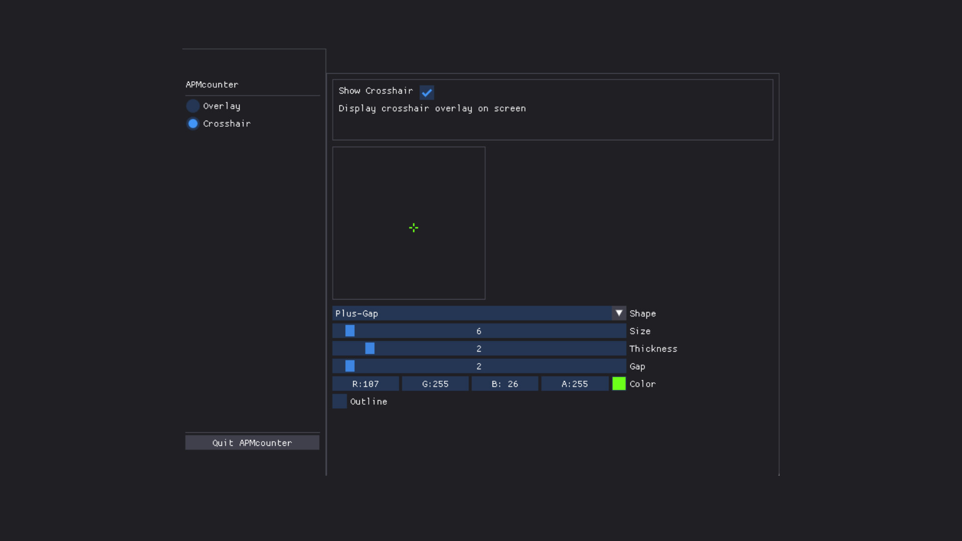
Custom Crosshair Overlay
A pixel-perfect, fully customizable crosshair that stays on top of any game. Change shape, color, thickness, gap, opacity, and more — all live.

Ultra-Light, Zero-Lag Overlay
Built with performance in mind. Minimal CPU and memory usage. No hooks, no injections — just a clean overlay that works even in borderless and windowed modes.

Intuitive Control Panel
Quickly toggle APM display, crosshair, or input indicators. Preview changes in real time. Save and load settings with ease.

Training & Analysis Tool
Improve your rhythm and consistency by tracking input patterns. Ideal for RTS, FPS, or any game where speed and precision matter.

WHO IT'S FOR

  • Pro and aspiring esports players

  • Streamers looking to display skill metrics on screen

  • Aim trainers, rhythm gamers, MOBA grinders, RTS masters

  • Gamers who want an edge — without cheating

Safe. Clean. Local.

  • No network access

  • No game hooks or injections

  • 100% TOS-friendly

  • Works fully offline

PERFORMANCE-FIRST DESIGN

APMcounter & Crosshair is engineered for maximum accuracy with minimal system impact. You focus on the game — it tracks the rest.

AI Generated Content Disclosure

The developers describe how their game uses AI Generated Content like this:

Code assistance and tool description

System Requirements

    Minimum:
    • OS: Windows 10

Customer reviews for APMcounter - Crosshair & Input overlay About user reviews Your preferences

Overall Reviews:
4 user reviews (4 reviews)






To view reviews within a date range, please click and drag a selection on a graph above or click on a specific bar.




Filter reviews by the user's playtime when the review was written:




No minimum to No maximum

Show reviews in selected display order





Learn More
Filters
Excluding Off-topic Review Activity
Playtime:
Played Mostly on Steam Deck
Operating System:
CPU:
GPU:
Device Type: