Bitty Engine is an itty bitty game engine, with built-in editors, programmable in Lua.

Log in om dit item aan je verlanglijst toe te voegen, het te volgen of te negeren

Bitty Engine Demo downloaden

Bitty Engine kopen

SPECIALE PROMOTIE! Aanbod eindigt op 3 december

PRODUCTIVITY kopen BUNDEL (?)

Bevat 4 items: The Legend of Pomodoro, Bitty Engine, BASIC8, GB BASIC - Desktop Builder

-10%
-16%
$51.26
$42.94
 

Redistribute

Bitty Engine helps you to make standalone binaries for Windows, MacOS, Linux and HTML (WebAssembly). It is redistributable for both non-commercial and commercial use without extra fee, your project is totally yours.

Over deze software


Bitty Engine is a cross-platform itty bitty Game Engine. The full featured engine is programmable in Lua and integrated with built-in editors. It keeps the nature of both engine's productivity, and fantasy computer/console's ease to iterate. It boosts your commercial/non-commercial projects, prototypes, game jams, or just thought experiments.

Why Bitty Engine?


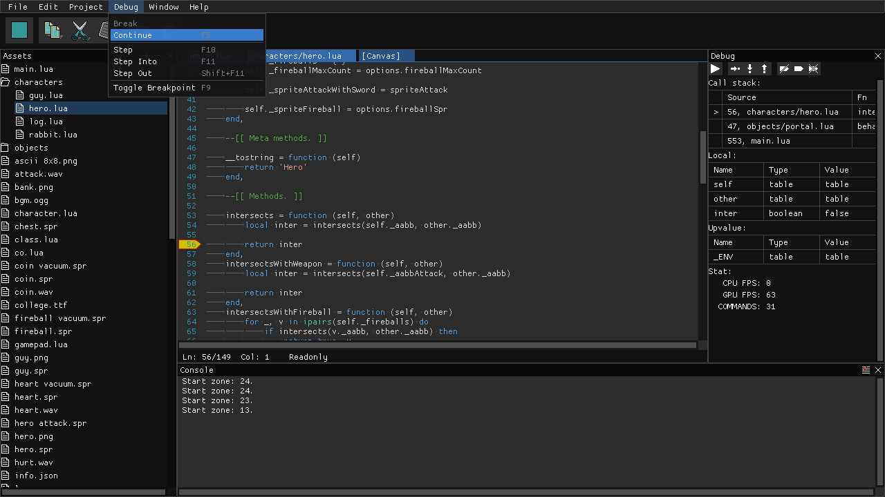
Bitty Engine has everything built-in for coding, graphics composing, etc; it has a full featured debugger for breakpoint, variable inspecting, stepping, and call-stack traversing; it offers a set of well-designed API with full documentation; it builds fast binaries with code and asset obfuscating, moreover its package size is small (around 10MB with empty project, other engine outputs more than 10 times bigger).

It is supposed to be your ultimate 2D game creating software.

Features

  • Programmable in Lua, an easy to learn and widely used programming language
  • Debugger with scope inspector, breakpoint support and stepping
  • Easy to use API for resources, graphics, input, audio, and more other facilities
  • Built-in libraries for File, File System, Archive, JSON, Network, Physics, etc.
  • Dozens of various example projects
  • Handy tools for editing sprite, map, image, text, JSON, etc.
  • Project can be exported into standalone binary

Specs

  • Display: configurable resolution
  • Code: Lua, supports multiple source files
  • Image: either true-color (PNG, JPG, BMP, TGA) or paletted, up to 1024x1024 pixels per file
  • Palette: 256 colors with transparency support
  • Sprite: up to 1024x1024 pixels per frame, up to 1024 frames per sprite
  • Map: up to 4096x4096 tiles per page
  • Font: supports Bitmap and TrueType
  • Audio: 1 BGM channel, 4 SFX channels; supports MP3, OGG, WAV, etc.
  • Gamepad: 6 buttons for each pad (D-Pad + A/B), up to 2 players
  • Keyboard and mouse: supported

Systeemeisen

Windows
macOS
SteamOS + Linux
    Minimum:
    • Besturingssysteem *: Windows 7 or later (32/64bit)
    • Processor: 1.5GHz
    • Geheugen: 512 MB RAM
    • Grafische kaart: Intel HD
    • Opslagruimte: 150 MB beschikbare ruimte
* Vanaf 1 januari 2024 ondersteunt de Steam-client alleen Windows 10 en latere versies.
    Minimum:
    • Besturingssysteem: MacOS 10.13 or later (64bit)
    • Processor: 1.5GHz
    • Geheugen: 512 MB RAM
    • Grafische kaart: Intel HD
    • Opslagruimte: 150 MB beschikbare ruimte
    • Aanvullende opmerkingen: For Intel-based CPU
    Minimum:
    • Besturingssysteem: Ubuntu 14 or later (32/64bit)
    • Processor: 1.5GHz
    • Geheugen: 512 MB RAM
    • Grafische kaart: Intel HD
    • Opslagruimte: 150 MB beschikbare ruimte

Klantenrecensies voor Bitty Engine Over gebruikersrecensies Je voorkeuren

Algemene recensies:
Positief (24 recensies)






Om recensies in een datumbereik te bekijken, klik en sleep je een selectie op een grafiek hierboven of klik je op een specifieke balk.




Filter recensies op speeltijden van gebruikers toen ze geschreven werden:



Geen minimum tot Geen maximum

Recensies weergeven in de geselecteerde volgorde





Meer informatie
Filters
Irrelevante recensieactiviteit uitgesloten
Speeltijd:
Vooral gespeeld op de Steam Deck
Er zijn geen recensies meer die met bovenstaande filters overeenkomen
Pas de filters hierboven aan om andere recensies te zien
Recensies laden ...